작업절차
1. 코딩블록 필드추가 IMG(OKX3) ADD FIELD
2.CDS VIEW수정 : COEP 하나 스튜디오
3. CDS VIEW수정 : MSEG Extend view추가 하나 스튜디오
4. 코딩블록 업데이트
작업 세부사항
1) 코딩블록 필드 추가
oxk3으로 이동
add field 정보를 넣고 activation한다.

액티브 하면 약 5분에서 10분정도 걸리고 에러메시지가 발생한다
참조 로그를 확인해보면 에러확인이 가능하다.
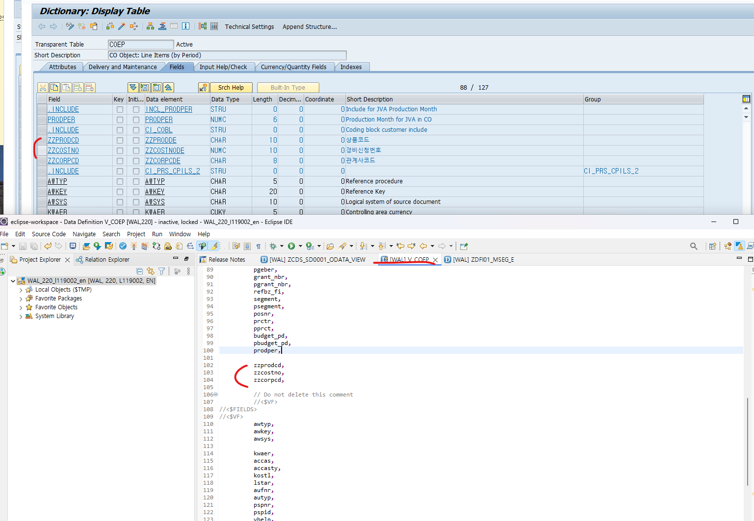
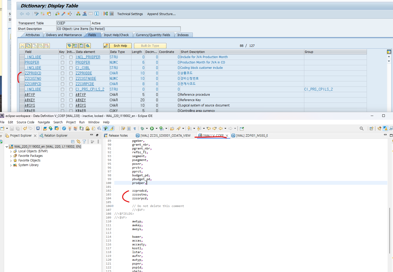
2.CDS VIEW수정 : COEP 하나 스튜디오
하나 스튜디오에서 V_COEP를 검색한다.
COEP와 테이블을 비교하여 Custom field추가되어야 하는 위치에 필드를 추가한다.

V_Coep_R3_view 테이블에서 가져오는 부분은 아래와 같이 수정한다.

v_codep를 활성화후에 coep테이블을 조회하여 조회가 잘되는지 확인한다.
3. CDS VIEW수정 : MSEG Extend view추가 하나 스튜디오
mseg쪽은 코딩블록 필드는 테이블 끝에 붙이는게 아니라 테이블 중간에 붙기 떄문에 cds view와 위치가 상이하여 컬럼불알치가 발생한다.
SCM은 스탠다드 CDS VIEW 직접수정이 아닌 EXTEND VIEW를 별도로 생성하여 대체하는 작업이 필요합니다
(NOTES :224279참고)
MSEG 테이블에 연결된 CDS VIEW는 MATDOC 테이블을 검색하는데 코딩블록의 위치가 상이하여 오류가 발생하는것이니 EXTEND VIEW를 만든다
하나스튜디오에서 Core Data Service정의하기를 선택한 후 Data Definition을 선택한다.

위와 같이 추가되는 필드정보를 넣고 extend 뷰를 추가한다
@AbapCatalog.sqlViewAppendName: 'ZDFI01_MSEG_V'
@EndUserText.label: 'ZDFI01_MSEG_E'
extend view nsdm_e_mseg with ZDFI01_MSEG_E
{
zzprodcd,
zzcostno,
zzcorpcd
}
cds view 대체프로그램을 돌리기 전에 mseg 스탠다드 cds view의 코딩블록위치를 확인한다.

스탠다드 뷰와 비

se38로 가서 proxy 대체 프로그램을 실행해준다,
NSDM_PROXY_SUBSTITUTION 프로그램이다


4. 코딩 블록 업데이트
다시 OXK3로 간다,
CDS VIEW 수정이후 ADD FIELD BI (Batch Input) STRUCTURE도 변경시켜준다.
Add Control Entries를 통해 추가된 필드 내부프로그램을 통해 전체확작적용한다.
컬럼별로 test run을 수행한다.
이후 update run을 수행한다.
이렇게 s/4 hana에서는 코딩블록 추가하는게 하나스튜디오 작업이 많아지면서 작업이 많아졌습니다.
해당내용은 작업가이드를 만들어 bc에 전달하여 작업요청 해주시면됩니다.
'SAP FCM' 카테고리의 다른 글
| 외화평가 FAGL_FVC_VAL (0) | 2024.04.12 |
|---|---|
| 이커머스 비즈니스 프로세스 (0) | 2024.04.10 |
| 펌뱅킹 아키텍쳐 (0) | 2023.12.16 |